当前移动电源“新国标”的要求已经公开,关键要求与门槛也基本明朗。为了满足合规要求,充电宝品牌商和工厂将面临更多技术升级和成本上涨,成品代工厂将迎来技术迭代的重大升级和考验,新国标不仅是安全的红线,更是行业洗牌的分水岭。在这个产品安全和性能提升的标准下,如何快速通过新规测试并兼顾成本控制,尤其考验一家专业充电宝方案的研发实力和配合。
面对这一行业重大变革,深圳市尊信电子技术有限公司(以下简称“尊信电子”) 凭借深厚的研发积累和行业眼光,推出了多款方案,助力厂商完成产品合规升级。
在介绍具体方案时,也先来了解一下尊信电子这家公司。尊信电子成立于2021年,前身已在移动电源芯片领域深耕多年,是智融科技、赛芯、钰泰等原厂的核心代理商。2023年初,尊信电子与成都易冲科技达成深度战略合作,业务重心进一步聚焦至磁吸充电宝品类。
而后为应对行业技术升级,尊信电子研发团队已从早期的10余人迅速扩充至35人以上,涵盖硬件工程、无线充软件、MCU软件、大功率软硬件、TFT屏显及专业测试等核心人才,且与国内外众多品牌达成过合作。
在产品力方面,尊信电子始终保持行业领跑。继2024年率先跟进WPC Qi2.0标准后,尊信电子近期发布了多款极具竞争力的芯片方案。

在经典的易冲CPS8118基础上,最新推出的CPS8121实现了超低功耗与高集成度的双重突破,具有Q值启动电压低且BPP 5W/EPP 15W/MPP 15W/7.5W全协议兼容等优势,成功打破了高端与价格的壁垒,让客户能以EPP 15W的成本,享受到Qi2.1 MPP 15W的极致体验。
在WPC发布Qi2.2标准后,尊信电子就迅速推出了符合认证的25W无线磁吸充电宝方案。该方案搭载易冲CPS8128高集成无线发射芯片,搭配智融SW63系列,已协助多款终端品牌产品在各大实验室完成认证并量产上市。
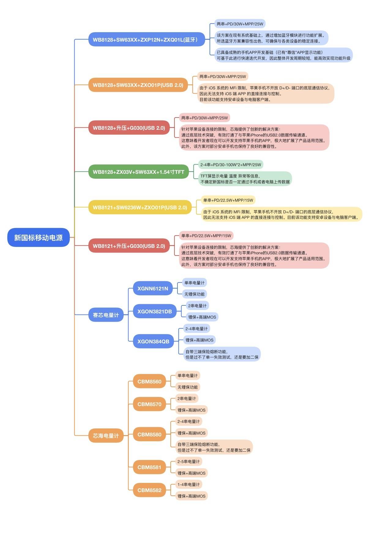
针对行业最关心的移动电源新国标认证要求适配的问题,尊信电子储备应对方案基本已经从软件和硬件方面开发完成,手机端尊信电子也在同原厂和上游手机端在积极配合打通完整的数据链条。详情参考下图:

从图中可以看到,尊信电子的新国标方案均以 Qi2.2 路线为主,核心都是搭配成都易冲 CPS8128 集成无线发射芯片,主要专注于高端磁吸充电宝。而关于其他平台/方案能否同样适配新国标要求,尊信电子已在今年 9 月完成方案架构的平台化建设,目前易冲EPP/QI2.0/QI2.2搭配智融+芯海系列都有完成平台化,模块化,任意搭配,独立分工工程师调校都可以满足客户的各种方案的需求搭配。
尊信电子除了以搭配成都易冲QI方案以外,还推出众多个性化方案和客户定制方案,在大功率领域包括30W--240W多口/自带线/TFT屏个性化方案。提供全套解决方案包括主控/MOS/多节锂保/二次保护/被动均衡/主动均衡等移动电源类方案。下面对这几个主要路径作一个简单梳理。
1、 TFT 屏显示方案:通过 TFT 屏直观展示充电功率、电池循环次数与健康度等关键数据,开发节奏快、呈现效果直接,但会带来一定硬件成本增加;当然,尊信电子也会提供相对高性价比的实现版本。
2、 蓝牙 App 互联方案:通过蓝牙与手机 App 连接,可展示更丰富的参数信息,交互体验更完整;硬件成本相对更低,但蓝牙认证周期略长,目前通用 App 已开放。
3、 数据线传输方案:通过数据线连接实现边充边看,可实时查看电量、效率、电池健康、循环次数等数据,硬件成本较低;但软件兼容性与品牌定制适配要求更高,仍需要更多生态伙伴推动接口统一。
4、 电池保护增强方案:在电池保护端引入二次锂电保护并结合多串 BMS 与电量计方案,进一步强化安全性与电池计量准确性。

面对移动电源新国标提出的多项硬性要求,尊信电子围绕磁吸无线充电宝赛道提前完成软硬件能力储备,并以平台化思路推出多条合规方案路径。在无线端以 Qi2.2 为核心构建成熟的平台,在系统端补齐 MCU、屏显、测试验证与数据链条对接能力,便于品牌商与代工厂结合自身产品定位更快完成选型与导入。
同时尊信电子将新国标相关要求拆分为多个升级路径供客户选择,从 TFT 屏本地可视化,到蓝牙 App、数据线互联等多种交互方式,再到二次保护+BMS/电量计的安全与计量增强均有覆盖,为不同成本与节奏的项目提供更灵活的升级选择,帮助厂商在行业加速洗牌的窗口期稳住量产一致性并更高效地推进合规上市。
