填补国产高端空白!芯动科技发布全球首款120通道PCIe5交换芯片
创始人
2026-01-31 10:40:54
0

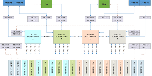
快科技1月31日消息,芯动科技正式发布全球首款120通道PCIe Gen5交换芯片(产品代号GX9104/GX9120),实现从底层IP到架构设计的全链路自主创新,一举打破海外厂商多年的技术垄断。

该产品的落地,标志着国产高端PCIe交换芯片实现从研发到市场应用的关键跨越,填补国产高端互联芯片领域空白,各项指标达到行业先进水平。

PCIe5交换芯片作为AI新基建的“神经中枢”,承担着CPU、GPU、NIC及SSD等设备间高速数据传输和交换,打破“内存墙”和“互联墙”的重要使命。

芯动科技该款芯片基于全自研底层IP和创新架构直击行业痛点,其功能及性能全面对标国际行业龙头,采用全交叉非阻塞交换架构,搭载120条通道与30个可灵活配置端口,单通道速率达32GT/s。

支持多主机、端到端和非透明传输模式,可无缝适配数据中心、超低延时AI服务器、高性能计算及企业级存储等全场景应用。

该芯片依托芯动IP深厚的技术沉淀,其SerDes内置多级FFE、一键自适应CTLE及14级DFE信号处理技术,在36dB高插损下稳定可靠传输,满足-40℃至105℃宽温环境的使用要求。

产品核心亮点如下:

-120通道能够实现16卡高效率互联,提供更优的Scale up和Scale out方案;

-115ns超低延迟,可充分释放GPU算力,契合AI大模型实时处理需求;

-高效吞吐率,智能交换调度算法提升带宽资源利用率;

-全链路冗余和纠错机制筑牢系统高可靠运行防线;

-NTP热插拔功能,即插即用,高效保障系统灵活性;

-低功耗共筑绿色算力生态,推动高能效可持续发展;

-安全引擎、物理不可克隆密钥及软件防火墙三重防护,构建起全方位安全屏障。

据悉,芯动科技是国内率先实现PCIe交换芯片量产的厂商,其PCIe Gen4/3系列产品已成功量产导入中兴通讯、恒为科技和乐研科技等40余家头部合作伙伴供应链,实现大规模出货,应用覆盖服务器、通信平台、网络安全、工业控制、边缘计算、存储扩展、嵌入式等领域。

相关内容

嵌入片区治理的工会服务
“以前搞活动,人手少、资源缺,职工参与度也不高。现在片区协同后,场...
2026-04-23 00:58:58
普联技术取得电源装置及电源...
国家知识产权局信息显示,普联技术有限公司取得一项名为“电源装置及电...
2026-04-23 00:58:39
DCDC 电源拓扑详解,硬...
做硬件设计,电源是绕不开的话题。不管你画什么板子,总得给芯片供电。...
2026-04-23 00:58:15
绿电领跑全省 辽宁新能源装...
来源:央视新闻 辽宁目前火电装机容量接近4200万千瓦,4月20日...
2026-04-23 00:58:01
智能恒电位仪-传统恒电位仪...
2026年,阴极保护领域正在经历一场静默而彻底的更替。传统恒电位仪...
2026-04-23 00:57:34
ABB申请极柱部件专利,用...
国家知识产权局信息显示,ABB瑞士股份有限公司申请一项名为“极柱部...
2026-04-23 00:57:21
爱思开海力士申请调整电源电...
国家知识产权局信息显示,爱思开海力士有限公司申请一项名为“调整电源...
2026-04-23 00:57:10

热门资讯

智能恒电位仪-传统恒电位仪:为... 2026年,阴极保护领域正在经历一场静默而彻底的更替。传统恒电位仪的存量市场加速萎缩,新建管道项目已...
爱思开海力士申请调整电源电压的... 国家知识产权局信息显示,爱思开海力士有限公司申请一项名为“调整电源电压的计算系统”的专利,公开号CN...
摩根士丹利:代理人工智能将扩大... 钛媒体App 4月20日消息,摩根士丹利表示,日益自主的人工智能可能会促进对中央处理器(CPU)的需...
双乐股份:下游客户主要为涂料、... 有投资者在互动平台向双乐股份提问:“请问公司酞菁系列颜料及铬系颜料主要供应给哪些下游客户?是否包括涂...
国标GB28181视频平台Ea... 在使用EasyGBS国标视频云平台进行视频流分发时,不少开发者或运维人员会遇到一个困扰:通过WebS...
旷达科技:参股公司芯投微滤波器... 在4月15日举行的2025年度业绩说明会上,旷达科技(002516.SZ)详细介绍了重要参股公司滤波...
奥普光电(002338)3月3... 证券之星消息,近日奥普光电披露,截至2026年3月31日公司股东户数为3.67万户,较12月31日减...